extraire le nom des vues placées sur les feuilles pour donner le nom à la feuille
FA
francois arnaudon
23 octobre 2023
2086 0 3 0
Bonjour,
Je cherche à renommer automatiquement les noms des feuilles (pour un carnet de détail) avec les noms des différentes vues que j'ai placé ds la feuille.
J'ai bien trouvé quelques noeuds utiles dans dynamo, mais je n'arrive pas à construire mon script.
Quelqu'un pourrais m'aider ?
Merci par avance
Je cherche à renommer automatiquement les noms des feuilles (pour un carnet de détail) avec les noms des différentes vues que j'ai placé ds la feuille.
J'ai bien trouvé quelques noeuds utiles dans dynamo, mais je n'arrive pas à construire mon script.
Quelqu'un pourrais m'aider ?
Merci par avance
Réponses
Bonjour François,
Une image vaut plus qu'un long discours. A adapter à tes besoins, notamment le filtre sur le type de vue qui est nécessaire car une feuille peut-être composée de légende, nomenclature, coupe. Il faut donc filtrer si tes feuilles comportent plus d'un élément.
Raphaël
Une image vaut plus qu'un long discours. A adapter à tes besoins, notamment le filtre sur le type de vue qui est nécessaire car une feuille peut-être composée de légende, nomenclature, coupe. Il faut donc filtrer si tes feuilles comportent plus d'un élément.
Raphaël
RG
Bonjour Raphael,
Merci pour te réponse rapide, cependant j'ai un problème avec le noeud d'archilab (viewstype), je ne le trouve pas. J'ai pourtant tous les package. (version 2024).
A la place je ne sais pas quoi mettre.
As-tu une idée ?
Merci pour te réponse rapide, cependant j'ai un problème avec le noeud d'archilab (viewstype), je ne le trouve pas. J'ai pourtant tous les package. (version 2024).
A la place je ne sais pas quoi mettre.
As-tu une idée ?
FA
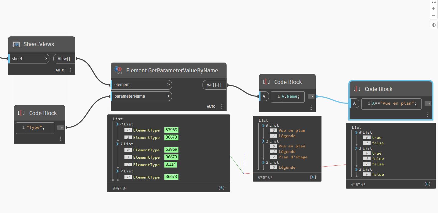
Bonjour,
Tu peux le remplacer par ces nœuds
Dans le code bloc, tu peux remplacer "vue en plan" par le type souhaité
cdt,
Tu peux le remplacer par ces nœuds
Dans le code bloc, tu peux remplacer "vue en plan" par le type souhaité
cdt,
AA
FA
Bonjour,
Voila le script corrigé:
- Exclure les feuilles lorsque le type souhaité n'est pas dedans.
- La feuille doit inclure une seule vue du type désiré.
J'espère que c'est clair
cdt,
Voila le script corrigé:
- Exclure les feuilles lorsque le type souhaité n'est pas dedans.
- La feuille doit inclure une seule vue du type désiré.
J'espère que c'est clair
cdt,
AA


